Yu Siheng 2025 Open Source Summer Summary | From Open Source Newbie to Campus Ambassador
Reflecting on my connection with the Shenyu gateway, it feels like a destined encounter. Initially, I was just an ordinary student interested in the "Open Source Summer" program. At that time, I casually posted a question on a technical forum seeking advice on how to choose an open source community. Soon after, I received a warm reply from ZangZang in the Dromara community. Through the Dromara community, I read about A Chao’s legendary journey and also learned about the founder of Dromara, Mao Da. Unfortunately, the Dromara community was not participating in the Open Source Summer program.
Therefore, I searched again on the OSPP platform for a community that resonated with me, and unexpectedly I discovered the Shenyu community there. I was deeply interested in Shenyu, and to my surprise, I found many of the big contributors I had seen in the Dromara community were also actively contributing to Shenyu. This coincidence sparked a strong interest in the Shenyu community. It was this wonderful fate that led me to step into the vibrant Shenyu open source community for the first time and started my own open source journey.
From Theory to Practice: Taking the First Step into Open Source
With the guidance and support of many community mentors, I successfully submitted my first PR. After going through rigorous CI checks, it was finally merged. At that moment, I truly felt a profound sense of accomplishment. I continuously delved into Shenyu’s code architecture, asynchronous programming, synchronization mechanisms, and plugin chain design, while steadily contributing code. Participating in open source gradually became a natural choice for me and no longer felt difficult. I deeply relate to a senior from my school who once said, “Open source is all around us.”
Open Source Summer: The Transformation from Participant to Community Member
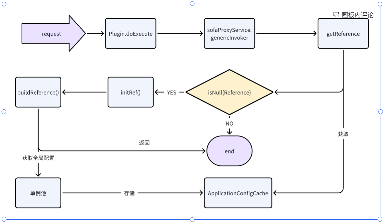
In the 2025 "Open Source Summer" event, I was fortunate to be selected for the "Apache ShenYu Proxy Plugin Fine-grained Service Configuration" project. This project aims to enhance the capabilities of the Apache Shenyu gateway by enabling flexible configuration of plugin behaviors at the Selector level. With the careful guidance of mentors and senior community members, I gained a deeper understanding of the plugin chain architecture and plugin scheduling process. Below is one of the diagrams I drew during my learning journey:

After three months of dedicated effort, I successfully delivered fine-grained configuration features for Proxy, Cache, Logging, AI, and other plugins. This significantly improved the flexibility of traffic management, meeting the needs of more complex business scenarios. This experience not only deepened my understanding of the Shenyu configuration system and SPI mechanism but also equipped me with practical skills in system call implementation, synchronization mechanism design, and efficient debugging.
Role Upgrade: The Responsibility and Mission of a Campus Ambassador
This "Open Source Summer" experience was deeply meaningful to me, making me fully realize the true essence of openness, open source, and sharing. Open source is not just about making code public; it embodies a spirit of collaborative creation. With this belief, I hope more students interested in open source can learn about and participate in Open Source Summer. Therefore, this year I applied to become a Campus Ambassador for Open Source Summer at Fuzhou University, aiming to share my experiences and insights, guide new students to get involved, and witness many beginners grow into active contributors within the community.
Summary of Gains: Valuable Lessons on the Path of Growth
Looking back on the entire OSPP process, I deeply appreciate the critical importance of maintaining high scalability and flexibility in programming. Avoiding rigid, hard-coded solutions greatly facilitates future feature expansion and maintenance. However, my greatest gain from this event was not just the improvement of coding skills but the broadening of my horizons. I realized what kind of code is truly needed and discovered that I was capable of achieving more than I had expected. Equally important, I learned how to communicate effectively with mentors and made many friends in the community. The help and support from all the senior contributors were invaluable, and I am sincerely grateful to everyone in the community.
Looking Ahead: Continuing the Open Source Journey
In the future, I look forward to expanding my technical knowledge while meeting more like-minded partners. I also hope that someday I can give back to the community and bring along new friends to grow together. Meanwhile, I plan to continue dedicating myself to the open source community and help more students experience the growth and joy that open source brings.
This bond with Shenyu and my participation in OSPP have not only equipped me with valuable technical skills but also helped me understand the true meaning of sharing and collaboration. I wish to continue walking the open source path hand in hand with the Shenyu community in the years to come.